# Úkol Příjem dodávky
Úkol Přijetí dodávky slouží k oznámení přijetí nového zboží do skladu.
# Vytvoření úkolu
Úkol může vytvořit uživatel s rolí skladník, a to na dashboardu, tak jak je popsáno zde. K vytvoření úkolu může dojít (kromě níže popsaného postupu) také přes API.
- Při vytváření je povinné vyplnit Typ příjmu - nové zboží či vratka. Typ příjmu je přednastaven jako nové zboží.
- Dále je možné zvolit konkrétního dodavatele, číslo dodacího listu, číslo faktury a poznámku. V případě, že zvolíte vratka, můžete také z nabídky vybrat číslo objednávky (které se vratka týká). Vyhledávání v nabízených číslech objednávek si můžete usnadnit tím, že část hledaného čísla objednávky (bez "#") napíšete do odpovídajícího pole, což vám předfiltruje čísla objednávek, která se nabízí.
- Ve spodní části tvorby úkolu je dále potřeba uvést dodané položky. Způsobů, jak zadat dodané položky je více. Přehled možností je obdobný jako u úkolu naskladnění, kde je jejich detailní popis.
- Nakonec lze volitelně vyplnit hodnoty atributů, které jsou pro příjem dodávky nakonfigurovány, a nahrát přílohu.
- Vytvoření úkolu je potřeba potvrdit žlutým tlačítkem Vytvořit Příjem dodávky.
# Plnění úkolu
Úkol nemá vlastní průběh, narozdíl od ostatních typů úkolů. Plněním se zde tedy myslí v zásadě dokončení úkolu. Po vytvoření je úkol rovnou připraven k dokončení vedoucímu, který si po jeho zobrazení může prohlédnout přehledové informace o vytvořeném úkolu.
Úkol může být vedoucím odmítnut. V takovou chvíli je možné uvést poznámku.
V opačném případě má vedoucí možnost úkol přijmout (a opět uvést poznámku). V rámci toho má možnost údaje zadané skladníkem (při vytváření) ještě poupravit. To se provádí úpravou stejného formuláře, jaký byl vyplňován při vytváření úkolu výše. Součástí přijetí je také okamžité vytvoření nového úkolu Naskladnění. Údaje zadané v rámci tohoto úkolu se pro účel tvorby nového úkolu Naskladnění přebírají (avšak kromě informace o čísle objednávky, které lze zadat v případě vratek - to zůstává pouze u úkolu Příjem dodávky). Navíc je potřeba doplnit pouze zbývající údaje - priorita, sklad, podsklad, striktnost naskladnění (všechny povinně) a volitelný popis. Volitelně lze také vyplnit hodnoty atributů, které jsou pro nově tvořené naskladnění nakonfigurovány.

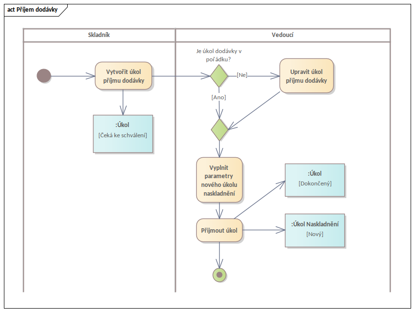
# Diagram
Následující diagram přibližně znázorňuje výše popsaný proces vytvoření a plnění úkolu:
